1. PostgreSQL 설치 및 구성

1.1. 설치 파일 다운로드
- 공식 홈페이지 접속: PostgreSQL Downloads 페이지로 이동합니다.
PostgreSQL: Downloads
www.postgresql.org
- OS 선택: 사용 중인 운영체제(Windows, macOS 등) 환경에 맞는 옵션을 선택합니다.

- 인스톨러 실행: 'Download the installer'를 클릭하여 Version 18.2 (또는 해당 시점의 최신 안정 버전)를 다운로드한 후 실행합니다.



1.2. 설치 옵션 선택


설치 과정 중 'Select Components' 단계에서 다음 항목을 선택합니다.
- PostgreSQL Server (필수): 데이터베이스 엔진 본체입니다.
- Command Line Tools (필수): 서버 관리, 백업 및 복구를 위한 핵심 도구입니다.
- pgAdmin 4 (권장): GUI 기반의 데이터베이스 관리 프로그램입니다.
- Stack Builder (제외): 추가 드라이버 및 도구 설치 프로그램으로, 초기 구축 시에는 불필요하므로 체크 해제를 권장합니다.


1.3. 데이터베이스 비밀번호 설정
설정하는 비밀번호는 최고 관리자 계정(postgres)의 인증 수단이며, 다음과 같은 관리자 권한 행사에 필수적입니다.
- 초기 서버 접속 및 환경 설정
- 신규 사용자 계정 생성 및 권한 부여(Role Management)
- 물리적 저장 공간(Database) 생성 및 수정
- 보안 규칙 우회 및 시스템 전역 제어(Superuser 권한)

1.4. 네트워크 포트 및 로케일(Locale) 설정
- Port: 기본값인 5432를 유지합니다. 이는 PostgreSQL의 표준 통신 포트로, 외부 솔루션(Tableau, Python 라이브러리 등)과의 호환성을 위해 변경하지 않는 것이 효율적입니다.

- Locale: DEFAULT 설정을 유지합니다. OS의 언어 및 지역 설정을 상속받아 인코딩(UTF-8)과 정렬 규칙(Collation)을 자동으로 최적화합니다.




2. pgAdmin 4를 통한 데이터베이스 접속 및 관리
2.1. pgAdmin 4 초기 접속
- 프로그램 실행: 설치된 pgAdmin 4를 실행합니다.
- 서버 연결: 왼쪽 탐색기(Browser) 창에서 Servers 항목을 확장합니다. PostgreSQL 18 항목을 더블 클릭합니다.

- 관리자 비밀번호 입력: 설치 단계에서 설정했던 최고 관리자(postgres) 계정의 비밀번호를 입력하여 서버에 접속합니다.

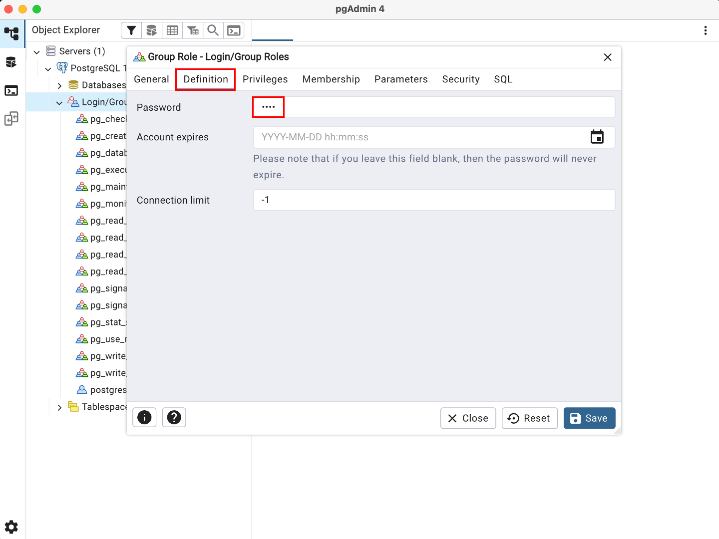
2.2 팀원 전용 로그인 계정(Role) 생성
팀원들이 각자의 아이디로 접속할 수 있도록 별도의 계정을 생성합니다.
- 메뉴 이동: Login/Group Roles 항목에서 우클릭 후 Create > Login/Group Role...을 선택합니다.

- General 탭: 팀원이 사용할 아이디를 입력합니다. (예: soohk)

- Definition 탭: 팀원이 접속 시 사용할 비밀번호를 입력합니다.
- Connection limit는 해당 아이디(Role)로 '동시에 접속할 수 있는 최대 세션 수'를 의미합니다.
- -1 (기본값): 무제한입니다. (서버 전체의 한도가 허용하는 한, 이 아이디로 몇 백 개든 연결을 맺을 수 있습니다.)
- 0: 접속을 전면 차단합니다. (로그인 불가)
- 양수 (예: 5): 동시에 딱 5개의 연결만 허용합니다. 6번째 접속 시도는 거부(Error)됩니다.
- Connection limit는 해당 아이디(Role)로 '동시에 접속할 수 있는 최대 세션 수'를 의미합니다.

- Privileges 탭: Can login? 항목을 반드시 Yes로 설정합니다.
- Can login? 항목의 스위치를 'Yes'로 켜주세요. (이걸 안 켜면 아이디는 만들어지는데 로그인이 안 됩니다.)
- 만약 팀원에게 마스터 권한을 주려면 여기서 Superuser도 'Yes'로 켜면 됩니다.

- 아래와 같이 'soohk'가 추가된 것을 확인할 수 있습니다.

3. 외부 접속 허용을 위한 설정 파일 수정 (데이터 경로)
로컬 PC가 아닌 다른 환경에서 접속하려면 네트워크 설정 파일을 반드시 수정해야 합니다.
3.1. 설정 파일 경로 접근
- 해당 경로로 이동하여 아래 두 파일을 텍스트 편집기(메모장 등)로 실행합니다.
- 설치 환경에 따라 실제 경로가 다를 수 있으니, 설치 과정에서 지정한 경로를 확인하여 이동해 주시기 바랍니다.
- Windows: C:\Program Files\PostgreSQL\18\data
- macOS: /Library/PostgreSQL/18/data

외부 접속을 허용하기 위해 설정 파일(/Library/PostgreSQL/18/data 또는 설치 경로 내 data 폴더) 아래 2개를 수정해야 합니다.
3.2. postgresql.conf 수정

- listen_addresses 항목의 주석(#)을 제거하고 값을 '*'로 변경합니다.
- 변경 전: #listen_addresses = 'localhost'
- 변경 후: listen_addresses = '*'
- 의미: 특정 IP가 아닌 모든 네트워크 인터페이스를 통해 들어오는 요청을 수신합니다.

3.3. pg_hba.conf 수정

- 파일 최하단에 아래의 설정 라인을 추가합니다.
host all all 0.0.0.0/0 scram-sha-256
- 의미: 모든 IP(0.0.0.0/0)로부터의 접속을 허용하되, 보안을 위해 반드시 암호화된 비밀번호 인증을 거치도록 설정합니다.
- host: TCP/IP 네트워크를 통한 접속을 허용합니다.
- all (첫 번째): 모든 데이터베이스에 접속 가능합니다.
- all (두 번째): 모든 사용자 아이디로 접속 가능합니다.
- 0.0.0.0/0: 가장 핵심입니다. 전 세계 모든 IP 주소(Any IP)에서의 접속 요청을 받아들입니다. (팀원들이 어디에 있든 접속 가능하게 함)
- scram-sha-256: 접속 시 반드시 암호화된 비밀번호를 요구합니다.

4. 서버 재시작 및 네트워크 인프라 설정
설정 파일 수정 후에는 변경 사항을 시스템에 반영하고, 외부 장치가 로컬 PC의 포트에 접근할 수 있도록 보안 설정을 개방해야 합니다.
4.1. 서버 재시작 (Service Restart)
설정 파일의 변경 사항을 데이터베이스 엔진에 완벽하게 적용하기 위해 사용 중인 컴퓨터를 다시 시작(Reboot) 합니다.
- 방법: Windows 또는 Mac의 시작 메뉴에서 '다시 시작'을 클릭하여 재부팅합니다.
- 이유: 서비스 수동 재시작 과정에서 발생할 수 있는 오류를 방지하고, 수정된 네트워크 설정값을 가장 안정적으로 반영할 수 있는 방법입니다.
4.2. Windows 방화벽 인바운드 규칙 추가
Windows 운영체제는 기본적으로 외부 접속을 차단하므로, PostgreSQL 표준 포트(5432)를 명시적으로 허용해야 합니다.
- 제어판 > 시스템 및 보안 > Windows Defender 방화벽 > 고급 설정으로 이동합니다.
- 왼쪽 메뉴에서 [인바운드 규칙]을 선택하고, 오른쪽의 [새 규칙...]을 클릭합니다.
- 규칙 유형: '포트(O)'를 선택하고 [다음]을 누릅니다.
- 프로토콜 및 포트: 'TCP'를 선택하고, 특정 로컬 포트에 '5432'를 입력한 후 [다음]을 누릅니다.
- 작업: '연결 허용(A)'을 선택하고 [다음]을 누릅니다.
- 프로필: 도메인, 개인, 공용 모두 체크된 상태로 [다음]을 누릅니다.
- 이름: 'PostgreSQL 외부 접속 허용' 등 식별 가능한 이름을 지정하고 [마침]을 클릭합니다.
4.3. 서버 IP 주소 확인 (팀원 공유용)
팀원들이 접속할 서버의 고유 네트워크 주소를 확인합니다.
- Windows: 터미널(cmd) 실행 후 ipconfig 입력 > IPv4 주소 항목의 값 확인 (예: 192.168.0.15)
- macOS: 시스템 설정 > Wi-Fi(또는 네트워크) > 연결된 네트워크의 [세부사항] 클릭 > IP 주소 확인
5. 최종 접속 검증 및 테스트
구축된 데이터 웨어하우스가 외부에서 정상적으로 접근 가능한지 확인하기 위해,
관리자 PC의 pgAdmin 4에서 실제 IP 주소를 이용한 가상 접속 테스트를 수행합니다.
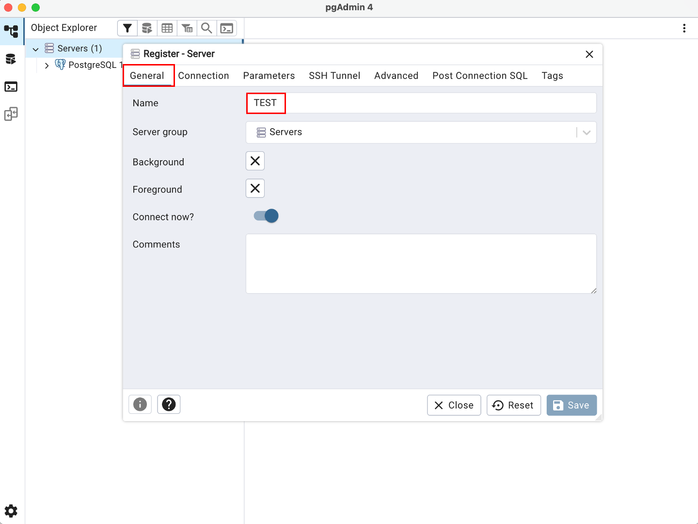
5.1. 테스트 연결 등록
- pgAdmin 4 왼쪽 탐색기에서 Servers 우클릭 > Register > Server...를 선택합니다.

- [General] 탭: Name 항목에 '팀원 접속 테스트' 등 임의의 이름을 입력합니다.

- [Connection] 탭:
- Host name/address: localhost가 아닌, 위 4.3단계에서 확인한 실제 IP 주소를 입력합니다.
- Port: 5432를 유지합니다.
- Maintenance database: postgres를 입력합니다.
- Username: 2.2단계에서 생성한 팀원 전용 아이디를 입력합니다.
- Password: 해당 팀원 계정의 비밀번호를 입력합니다.
- 하단의 [Save]를 클릭합니다.

5.2. 테스트 결과 및 조치
- 연결 성공: 왼쪽 서버 목록에 새로운 서버가 등록되고 데이터베이스 조회가 가능하다면, 동일 네트워크 내의 모든 팀원이 해당 IP와 계정으로 접속할 수 있는 상태입니다.

- 연결 실패 (Timeout/Refused):
- postgresql.conf 파일의 listen_addresses = '*' 설정이 정확한지 재확인합니다.
- Windows 방화벽에서 5432 포트가 정상적으로 개방되었는지 확인합니다.
- 입력한 IP 주소가 현재 PC의 최신 주소와 일치하는지 점검합니다.
6. 마무리하며
PostgreSQL 기반 데이터 웨어하우스를 구축하여 분석 환경을 마련해보았습니다.
데이터 가공, 관리 등 비슷한 고민을 가진 분들이 효율적으로 분석 협업을 진행하는 데 조금이나마 도움이 되길 바라며,
이 가이드가 작은 참고가 되어 구축한 환경이 실제 분석 활동에도 조금이나마 활용될 수 있기를 바랍니다.
'데이터 인프라' 카테고리의 다른 글
| 04. 데이터 웨어하우스(DW) 구축 및 운영 환경 진단 (0) | 2026.02.23 |
|---|---|
| 03. HR 데이터 인프라 구축을 위한 데이터베이스 선택 (0) | 2026.02.13 |
| 02. 데이터 처리 및 분석 도구 비교 (Excel vs Python vs Database) (0) | 2026.02.13 |
| 01. HR 데이터 웨어하우스(DW) 구축 필요성 (0) | 2026.02.13 |